Built for Everyone Who Uses Git
Whether you just installed Git for the first time or you're managing a large multi-team repository, Gitember gives you exactly what you need.
Beginners
No more memorising cryptic command-line flags. Gitember turns complex Git operations into simple point-and-click actions — commit, push, pull, branch — all in one window.
Developers
Visualise your repository history, review Pull Requests, navigate diffs with syntax highlighting, and run advanced full-text searches across the entire commit history.
Teams & Professionals
Track project velocity with statistics reports, manage Git LFS assets, compare entire directory trees, and review PRs from GitHub, GitLab, Bitbucket, or Gitea — all in one tool.
Everything You Need in One Git Client
Full Git Support
Clone, init, commit, push, pull, fetch, branch, merge, rebase, stash, tag — every essential Git command available through a clean visual interface. Supports SSH and HTTPS remotes.
Powerful File Diff Viewer
Unified, context, and side-by-side diff modes with full syntax highlighting for 40+ languages. Instantly see what changed, line by line, in any commit or working-copy file.
Folder Comparison Tool
Compare two entire directory trees side-by-side in a synchronized tree view. Immediately spot files that were added, removed, or modified — even across large project structures.
Advanced Search
Search through commit messages, tags, branch names, and file contents — including text files, graphics, Office documents, PDFs, and CAD drawings — all indexed and instantly searchable.
Statistics & Insights
Understand project health at a glance with visual statistics: commit frequency, lines changed per author, branch activity, and more. Perfect for sprint reviews and code audits.
Git LFS Ready
Manage large binary assets — images, videos, 3D models, datasets — with built-in Git Large File Storage support. Track patterns, fetch objects, and see LFS file status directly in the UI.
What's Coming Next
Here's what we're working on for future releases of Gitember.
Branch Diff View
Side-by-side comparison of two branches — see all commits and file changes that differ between them at a glance.
Improved File Diff Overview
Redesigned diff overview panel with a cleaner layout, better navigation controls, and adjustable split ratios.
Interactive Rebase
Reorder, squash, edit, and drop commits visually — no more editing rebase todo files in a text editor.
CLI Alternatives
One-click copy of the equivalent Git command for every operation — learn Git faster or integrate actions into your scripts.
Java 26 Migration
Upgrade the runtime to Java 26, adopting modern language features, improved GC, and Virtual Threads for snappier background operations.
Secret & Dirty-Word Detector
Pre-commit scanning that flags accidental secrets (API keys, tokens, passwords) and configurable word lists before they ever reach the remote.
Accounts
Support of multiple git identities or accounts.
The File Diff Viewer Developers Love
Gitember's built-in diff engine goes far beyond basic line highlighting. Whether you're reviewing a colleague's pull request or tracking down a regression, you'll see exactly what changed and why.
- Unified diff — inline view with colour-coded additions and deletions
- Context diff — surrounding lines give you the full picture without scrolling
- Side-by-side diff — dual-pane view for effortless line-by-line comparison
- Syntax highlighting for Java, Python, JavaScript, TypeScript, Kotlin, Go, Rust, C/C++, SQL, YAML, Markdown, and 30+ more
- Light and dark themes that adapt to your system preference
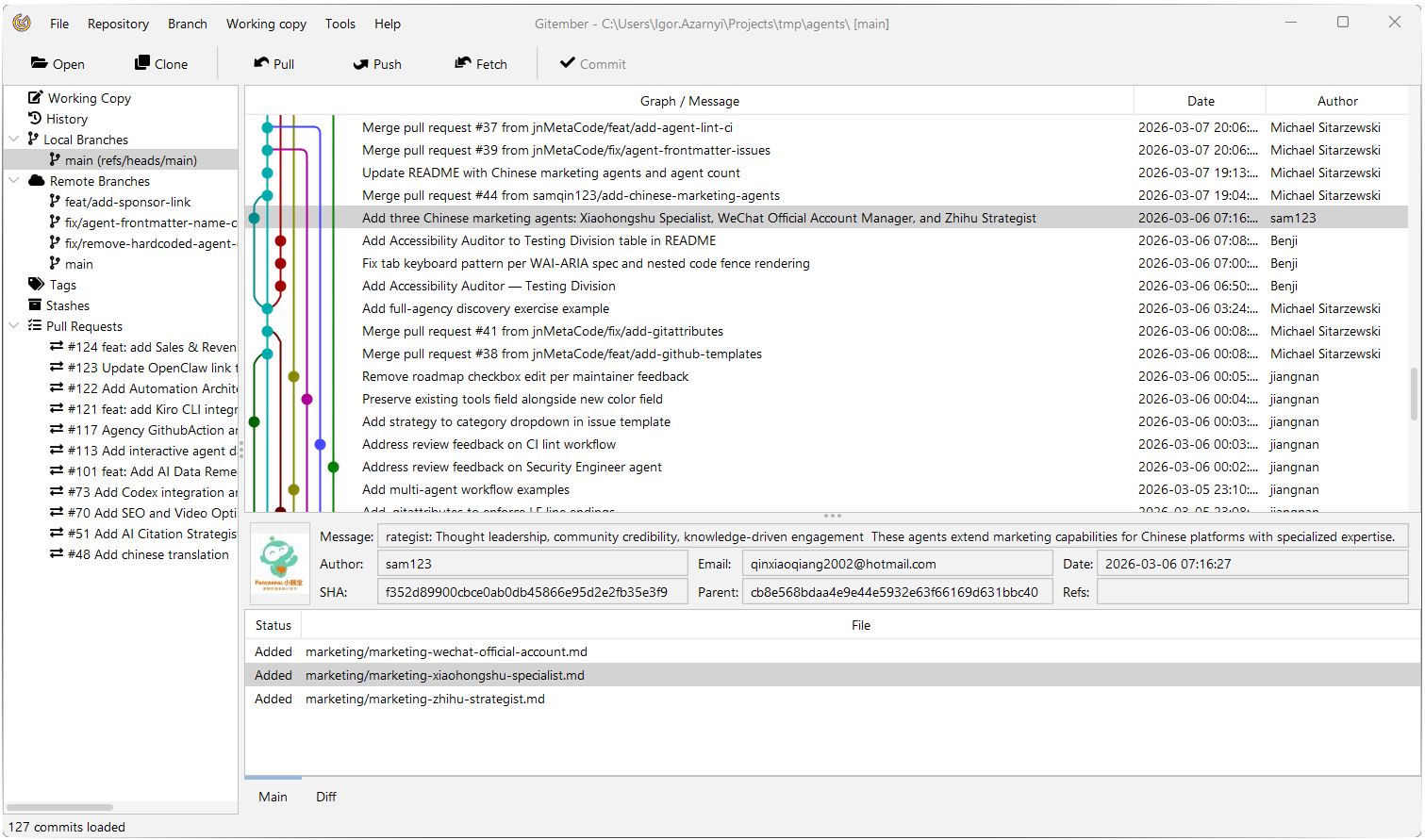
Full Repository & File History
Navigate your entire commit history in a structured timeline. Click any commit to see its full diff, affected files, author details, and metadata. Filter by branch, author, date range, or keyword to find exactly what you need.
- Visual commit graph with branch and merge lines
- File-level history — trace every change to a specific file across the project lifetime
- One-click diff between any two commits
- Restore any file to any historical version in two clicks
Folder Comparison Tool — See the Whole Picture
Need to compare a backup copy, a build output, or a feature branch's file structure against your working directory? Gitember's folder comparison tool scans both directories and presents them as synchronized, colour-coded tree views.
- Green — files unique to the right folder (added)
- Red — files unique to the left folder (removed)
- Blue — files present in both but with different content
- Configurable ignore list — skip compiled artifacts (.class, .jar, .dll, .pyc…) automatically
- Double-click any changed file to open the full side-by-side diff viewer
- Navigate between differences with Next / Previous buttons
Pull Request Review — No Browser Required
Connect Gitember to your GitHub, GitLab, Bitbucket, or self-hosted Gitea instance and review open Pull Requests without leaving the app. See the PR title, author, state, and the full list of changed files — colour-coded and ready to diff.
- Supports GitHub, GitLab, Bitbucket Cloud, and Gitea
- Works with both HTTPS and SSH remote URLs
- Changed files listed as Added / Modified / Deleted with colour coding
- Double-click any file for a full side-by-side diff between base and head branches
- One-click "Open in Browser" to jump to the PR page
Search Everything, Find Anything
Gitember's indexing engine goes far beyond grepping text files. It extracts and indexes content from a wide variety of file formats, so you can search across your entire repository history with a single query.
- Search commit messages, tags, branch names, and file paths.
- Full-text search inside source code, Markdown, and config files
- Indexed content from graphics (PNG, JPEG, SVG), PDFs, Office documents (Word, Excel, PowerPoint), OpenDocument files, and CAD formats (DXF, STL)
- Filter results by branch, author, or date range
Repository Statistics at a Glance
Gitember provides clear insights into how your repository evolves over time. Built-in analytics transform commit history into meaningful statistics, helping you understand development activity, contributor dynamics, and project growth without exporting data or running external tools.
- Commit activity charts showing repository growth over time
- Contributor statistics highlighting commits per author
- Branch activity overview to identify active and inactive branches
- Daily, weekly, and monthly commit distribution
- Quick overview of repository size, commits, branches, and tags
Download Gitember
- Windows MSI
- Windows store better
- Apple silicon DMG signed notarized
- Linux DEB
- ♨ Fat jar
- Source code
Free and open source. No account or registration required. Works offline.
Here some comparison of Gitember with other Git gui tool by chat gpt . May be incorrect
Version 3.1 · Apr 2026
Questions? Mail Igor Azarny